Incident Analysis
Internal Ticket No | : |
3495 |
External Ticket No | : |
|
Incident Date | : |
|
Ticket Create Date | : |
26 Jan 2026 |
RCA Create Date | : |
28 feb 2026 |
Report By | : | 28 feb 2026 |
Event Description
Seperti yang kita ketahui sempat ada implementasi dari risk score adjustment untuk nasabah – nasabah yang menjadi BO ataupun bertindak menjadi BO berdasarkan tingkat risiko tertinggi. Adapun implementasi tersebut baru dijalankan pada bulan September 2025.
Akan tetapi risk score adjustment tersebut tercatat pada history risk rating dari nasabah – nasabah tersesbut sehingga seolah – olah risk score adjustment ini sudah terimplementasi sejak sebelumnya. Apakah dapat dibantu untuk pengecekan agar
Customer Impact
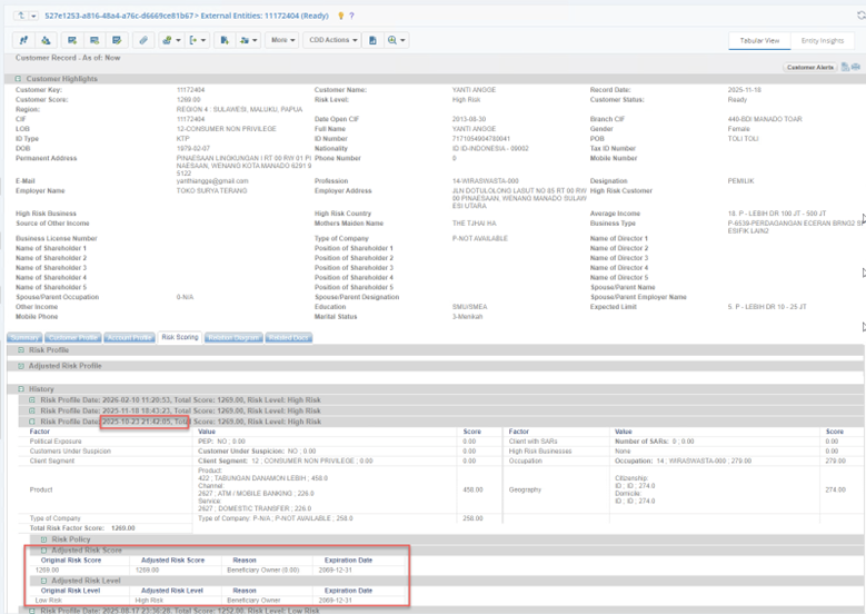
Tanggal yang tidak sesuai pada time from di table CDD_APP..RISK_ADJUSMENT & CDD_APP..RISK_LEVEL_ADJUSMENT, menyebabkan munculnya score RISK_ADJUSMENT & RISK_LEVEL_ADJUSMENT pada history risk rating di tanggal sebelum ada nya implementasi CDD_APP..RISK_ADJUSMENT & CDD_APP..RISK_LEVEL_ADJUSMENT tersebut
Investigation
Pada saat Run Custom IMPL_ SP_RISK_ADJUSMENT untuk initial data risk score adjustment & risk level adjustment, tanggal pada CDD_APP..CDD_PROCESS_CONTROL masih menggunakan tanggal default yaitu 2005-01-01 sehingga menyebabkan data time from pada pada initial data table CDD_APP..RISK_ADJUSMENT & CDD_APP..RISK_LEVEL_ADJUSMENT menggunakan tanggal 2005-01-01.
Data prod saat ini
Testing di UAT
Tanggal pada time from di table CDD_APP..RISK_ADJUSMENT & CDD_APP..RISK_LEVEL_ADJUSMENT masih 2005-01-01 |
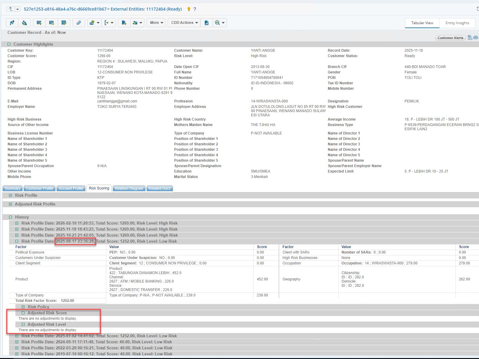
Data mulai muncul pada history risk scoring 2024-09-11

Jika Tanggal pada time from di table CDD_APP..RISK_ADJUSMENT & CDD_APP..RISK_LEVEL_ADJUSMENT di lakukan update menjadi 2025-09-23

RISK_ADJUSMENT & RISK_LEVEL_ADJUSMENT muncul pada history risk profile 2025-10-23

Namun RISK_ADJUSMENT & RISK_LEVEL_ADJUSMENT tidak muncul pada history risk profile 2025-08-17

Root Cause
History risk adjusment yang tidak sesuai ini disebabkan karena tanggal "TIME_FROM" pada table CDD_APP..RISK_ADJUSTMENT & CDD_APP..RISK_LEVEL_ADJUSTMENT menggunakan tanggal default dari ACTIMIZE yaitu 2005-01-01. hal ini terjadi karena pada saat initial untuk job CDD risk adjusment belum pernah dijalankan sebelum nya. sehingga masih menggunakan tanggal default dari actimize.
Corrective Action
Sehingga untuk resolusi dari case ini adalah melakukan update pada kolom pada time_from di table CDD_APP..RISK_ADJUSMENT & CDD_APP..RISK_LEVEL_ADJUSMENT ke tanggal dimulainya implementasi Risk adjustment yaitu tanggal 23 september 2025.
SQL script
update CDD_APP..RISK_ADJUSTMENT set TIME_FROM = '2025-09-23' where TIME_FROM = '2005-01-01'
update CDD_APP..RISK_LEVEL_ADJUSTMENT set TIME_FROM = '2025-09-23' where TIME_FROM = '2005-01-01'
